R12.1 JA-2025July15
Intent Template-based Triggered Diagnosis
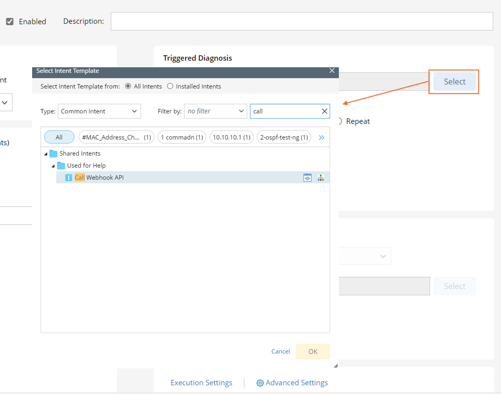
Select Intent Template for Triggered Diagnosis
Example: Select the intent template "Interface Status Check". Repetitively run the intent template to check if there is any interface issue.
- In the Intent field, click the
icon, then select Intent Template. 
- Click Select. In the Select Intent Template dialog, enter search keyword to find the proper intent, then select the intent template "Call Webhook API".

Note: NITs can be categorized into device-based NIT and path-based NIT. Check the checkbox in the Filter by field to select from the two options Device-based and Path-based to filter intent templates by the replication mode, so that the scope of selectable NITs is narrowed down to make selecting NIT easier. 
- Click OK.
Define Settings for Intent Template
After an intent template is selected, you can set more settings for the diagnosis based on this intent template.
- After the intent template is selected, the Settings for Intent Template-based Triggered Diagnosis dialog will pop out, or you can click Settings for Intent Template, then define the settings in this dialog.

- In this dialog, you can define Replication Settings: Define the settings for replicating intent via this intent template.
- Use Live Data: Use retrieved live data as data source for intent replication.
- Use Active Cache: This option can be selected only after you select Live Data as the source for intent replication. All live retrieved data is added/updated into a global Active Cache for future live data requests. With this function enable, live data retrieval from devices occurs only when cache data is unavailable or outdated. This function aims to safeguard network devices against excessive Telnet/SSH requests.
- Decoded Data: Use the data from decoded results.
- Current Baseline: Use the latest current baseline data.
- ADT Dataset: Use data from ADT Dataset.
- Replicate Current Intent on: Select data fields (e.g., All Fields) of the selected incident type to define what devices will be used for replicating intents.

- Set Macro Variables of Seed Intent Template: This block is only visible when the seed intent template has pre-defined macro variables. In order to install the intent template to TAF, in some cases, some macro variables of the intent template should be set to a certain specific value. To define the macro variable value, click
and select data fields of the selected incident, then the values in the data fields will be used as the macro variable values for the seed device. Alternatively, you can directly input macro variable value. 
- Maximum number of command sections included in the cloned intent: Input a number (the default value is 99), which is the maximum number of command sections in the cloned intent. This is for limiting the command sections in the cloned intent.
- Use Live Data: Use retrieved live data as data source for intent replication.
- Set Parameter Settings: To define the task variable, click
from the Set Value from Incoming Incident field and select an incoming incident value (for example, ticketID) as the task variable value. 
Note: The Parameter Settings block is only visible when the intent template has task variables defined. - Click OK.