R12.1 Project Publication-2025Dec23
Golden Intent Pane on Map
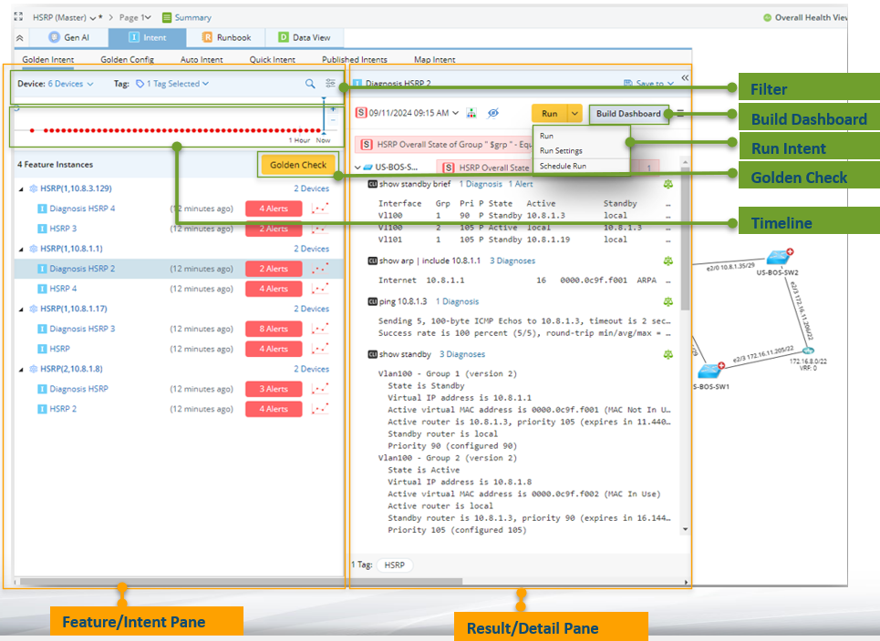
After the Golden Intents are published, you can view the diagnosis results directly in the Golden Intent pane on the map. You can filter the list of member intents in this pane using the filters Devices, automation Tags, and features/golden intents. And then you can Run the intent and view the results, and build a observability dashboard for the map. The main UI and functions in the Golden Intent pane are as follows:
- Filter: Filter the feature instances and member intents.
- Timeline: View history results of intent execution by timeline.
- View Feature/Intent: Select the feature instance to display the related information on the right pane. Click the intent to run and view the execution results on the right pane.
- Golden Check: Encapsulate the intent to run and view the diagnosis tree.
- Run Intent: Run and schedule the intent.
-
Build Dashboard: Generate a observability dashboard to display the intent results.
