End of Paragraph
You can define the end of a paragraph using single-line rules or regular expressions. However, defining variables at the end of a paragraph is not recommended, as they will not be parsed and will be treated as dummy variables.
- When the variable value of End of Paragraph is not defined or not correctly defined, the paragraph ends at the line holding the last matched variable.
- When the right variable value of End of Paragraph is defined, the paragraph ends according to the setting:

Follow the steps below to define End of Paragraph:
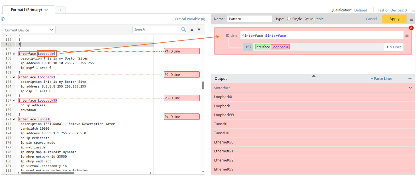
- Create a New Parser and name it.
- Retrieve the configuration data on device US-BOS-R1.
- Double-click the interface name Loopback0 in line to create ID line to parse the variable $intf.

- Click Parse Lines, then select the The line between method to parse the variable $intf_config, then click Apply to confirm the settings.

- From the pattern menu, select End of Paragraph, then input "!" in the End of Paragraph line to correct the parsing scope.

logic of ending a paragraph for linesByvariable and linesByKeyword function:
A new logic of ending a paragraph for LinesByVariable and LinesByKeyword function is developed: Last paragraph ends with the last line holding any parsed variable for the above two functions.
This logic does not affect the variable parsing behavior of the paragraph parser in general. It applies only to the LinebyVariable and LinebyKeyword functions. If the End of Paragraph is defined, the logic is ignored.