Example: Suppose that you want to retrieve and parse the variable $CPU for Cisco devices via two data sources: CLI and SNMP. You can add new variable mappings between CLI parser and SNMP parser as follows:
1.Click the start menu
and select Variable Mapping.
2.Click the
icon to check and verify SNMP is enabled as an available data source. See Prioritizing Data Source Globally for Variable Mapping for more details.
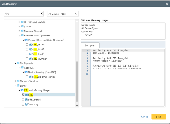
3.On the Global Variable tab, create a single-value global variable "cpu" under the Namespace "New Namespace".

4.Click Add Mapping, select the variable $cpu_usage in the CLI parser Version and the variable $cpu in the SNMP parser CPU and Memory Usage, and click Save.

Result: The mapping between $cpu_usage (CLI parser) and $CPU (SNMP parser) is set up for Cisco IOS Switch as follows:

See also:
▪Adding Variable Mappings for Multi-Vendor