When you use the Smart CLI to connect a device from a map, it will automatically log in to the device with the device‘ credentials configured in your NetBrain IE.
Note: Before login, check the following credential related settings:
- (Power users or admins) Set the login credential mode for Smart CLI. By default, the Smart CLI uses credentials defined in the Private CLI Settings to log in to devices and then use privilege credentials defined in the Shared Device Settings to enter the privileged mode. See Managing Smart CLI Access Credentials for details.
- Specify the jumpbox for Smart CLI if your network has configured jumpboxs for the live access. To set the jumpbox, right-click the target device on a map, select Shared Device Settings and select a jumpbox in the Jumpbox for CLI field.
Proceed with the following steps to launch the Smart CLI to log in to a device:
1.On a map, right-click the device that you want to access and select Smart CLI Login to configure the login settings for the current device.

Note: You can also click Smart CLI Settings to define a login template to reuse the settings for future connections.

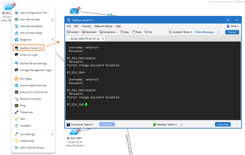
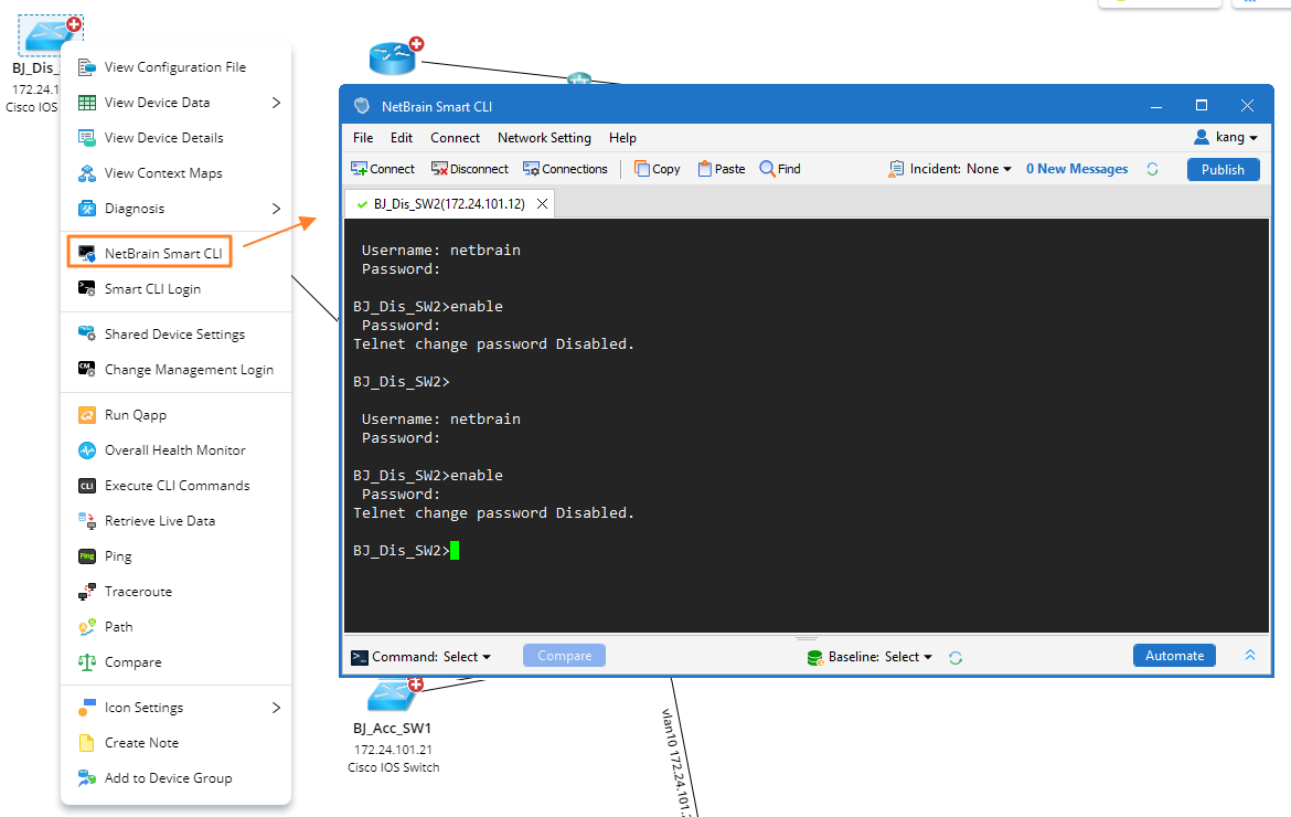
2.Right-click the device that you want to access and select NetBrain Smart CLI.
3.Click Open NetBrain SmartCLI Tool in the popped dialog. The Smart CLI window pops up and logs into the device automatically.
4.Enter CLI commands in the NetBrain Smart CLI window.
