Parser Discovery Window will only show up when you need to select a Parser or load a Parser in NetBrain Automation Functions:
•From Network Intent:

•From Open Driver:

•From Data View Template:

•From Qapp:

By default, you can search parsers by :
•parser name
•parser description
• CLI command
•variable name
•sample text
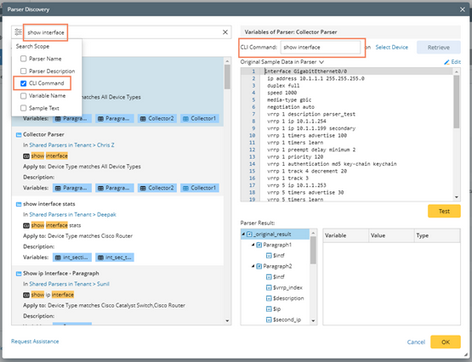
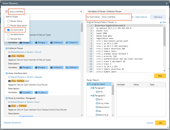
You can also modify the Search Scope by checking or unchecking some boxes to make it more effective:
➢Search for a Configuration Parser:
If you want to search for a configuration parser, you can set Sample Data (Text) as the search scope, and type keywords in the configuration file (e.g. eigrp resitribute ) to find your parser.

➢Search for a CLI Parser:
If you want to search for a CLI command parser, you can set the CLI command as search scope, and type keywords in the CLI command (e.g., show interface) to find your parser.

To narrow down your search results, you can use Filter function to filter out results by device type and parser type.
Note: For functions that only support a certain type of parser, the Parser Type area will be greyed-out and you cannot select other parser type.