When retrieving live data, the system attempts to access devices by using Telnet/SSH first with the credentials configured in the Network Settings, and then issues CLI commands to retrieve data.

1.On a map, select Retrieve Live Data from the right-click menu, or select Actions > Retrieve Live Data from the map toolbar.

2.Select the target devices. By default, this action applies to the existing devices on the map. To customize target devices, click the icon.

3.Enter the CLI commands to retrieve live data.

Tip: To bulk execute commands, click the icon to select Load CLI Templates. You can also create your own template, or select each device entry in the action panel to add or remove specific commands.

4.Click select data to add more data types. The following data types can be retrieved at one time:

Configuration files

Device/Interface information

Route/ARP/MAC/NDP/STP table and BGP advertised-route table

NCT table

Tip: To save the retrieved data as the latest copy for future analysis and comparison, select the Auto update all selected data in Current Baseline check box.

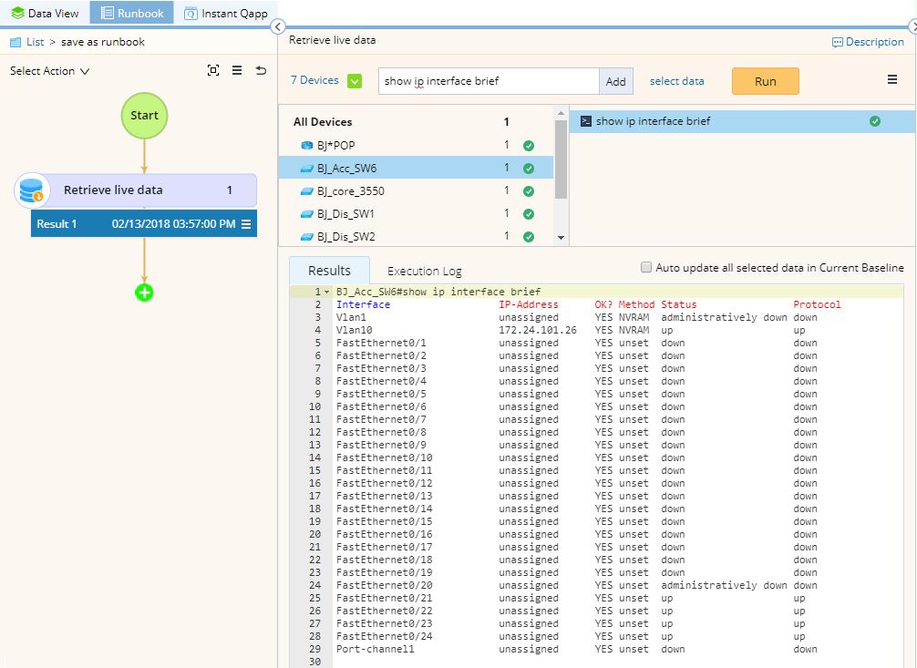
5.Click Run. After the execution is finished, you can click a device entry to view its output or execution log.

This is a sample result:

Tip: To save an action node and its input for reuse, point to it and click the icon to select Save as Favorite.

 

See also:

Default Runbook

Data Retrieval Result