R12.1 JA-2025July15
Append Table
Append Table pattern can be used to append the table rows of one parser output table to another parser output table, then a new table is created. For the two selected output tables, the row cell in the columns of one output table will be added to the other output table by column mapping. 
|
Note: Compared with the Append Table function in Network Intent which applies to different command & device, this parsing method in visual parser only parses the data retrieved by the current command. |
Example of Append Table
Prerequisites: Create several patterns in advance to get the corresponding parser output tables which will be used to define Append Table pattern.
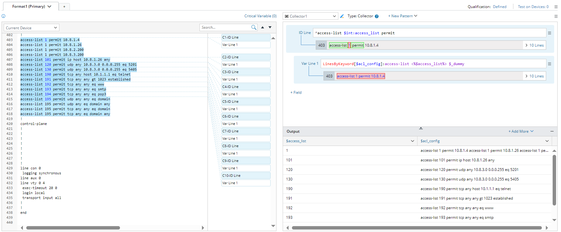
- For Source Table 1: Define a paragraph pattern to parse variables $access_list and $acl_config configured by name.

- For Source Table 2: Define a collector pattern to parse the variables $acl_config configured by number.

- Click +New Pattern > Advanced > Append Table.

- In the Source Table field, select the two output tables from the two predefined patterns as source table. All the columns of the left source table will be listed, and the matched columns of the right source table will be listed if there is any.

- Click + Column Mapping to define more column mapping if it is necessary. The cell rows will be appended based on column mapping.

- Click Settings to open the Settings dialog. Select columns from the left source table, and these columns will be finally added to the output table. Click OK in the Settings dialog to save the settings.

- The output table of the Append Table pattern will change as you configure the settings. Check the output table before saving the parser.

- Click the
icon at the upper-right corner to save the parser.