R12.1 JA-2025July15
Searching for a Parser
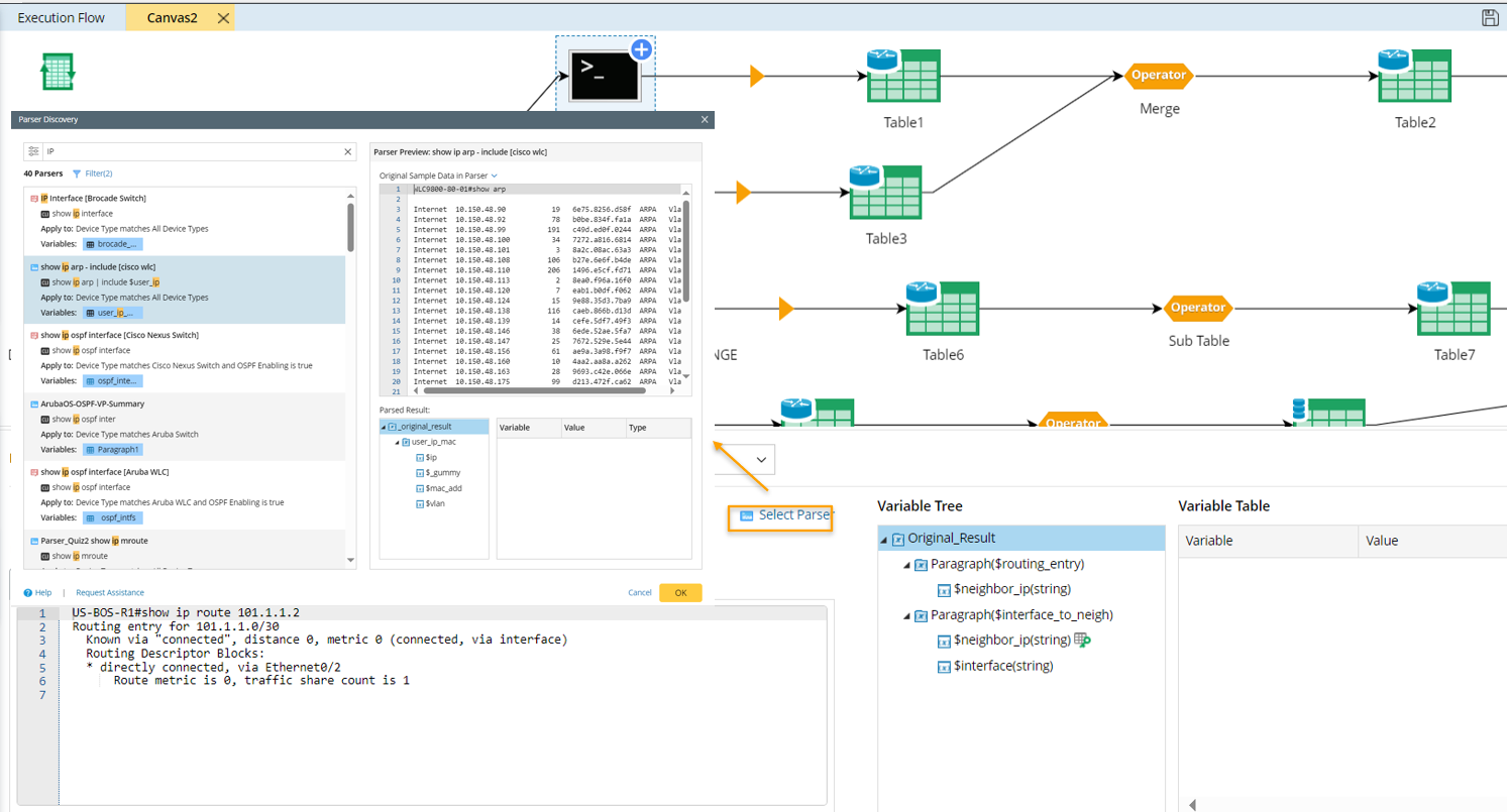
Parser Discovery Window will only show up when you need to select a Parser or load a Parser in NetworkBrain Automation functions:
- From Network Intent:

- From Open Driver:

- From Data View Template: Add device variable.

- From Data View Template: Add interface variable.

- From Qapp:

Searching for a Parser
By default, you can search parsers by:
- parser name
- CLI command
- variable name
- sample text
- Sample Command
You can also modify the Search Scope by checking or unchecking some boxes to make it more effective:
- Search for a Configuration Parser:If you want to search for a configuration parser, you can set Sample Data (Text) as the search scope, and type keywords in the configuration file (e.g., version) to find your parser.

Note: Another way of searching for Configuration parser is to filter configuration parsers first with the Filter function (see Filter Parsers by Device Types and Parser Types for details) to limit the search scope, then perform the search function. - Search for a CLI Parser:
If you want to search for a CLI command parser, you can set the CLI command as search scope, and type keywords in the CLI command (e.g., show interface) to find your parser.
|
Note: Another way of searching for Configuration parser is to filter CLI parsers first with the Filter function (see Filter Parsers by Device Types and Parser Types for details) to limit the search scope, then perform the search function. |
Filter Parsers by Device Types and Parser Types
To narrow down your search results, you can use the Filter function to filter out results by device type and parser type.
|
Note: For functions that only support a certain type of parser, the Parser Type area will be greyed-out and you cannot select other parser type. |