R12.1 Project Publication-2025Dec23
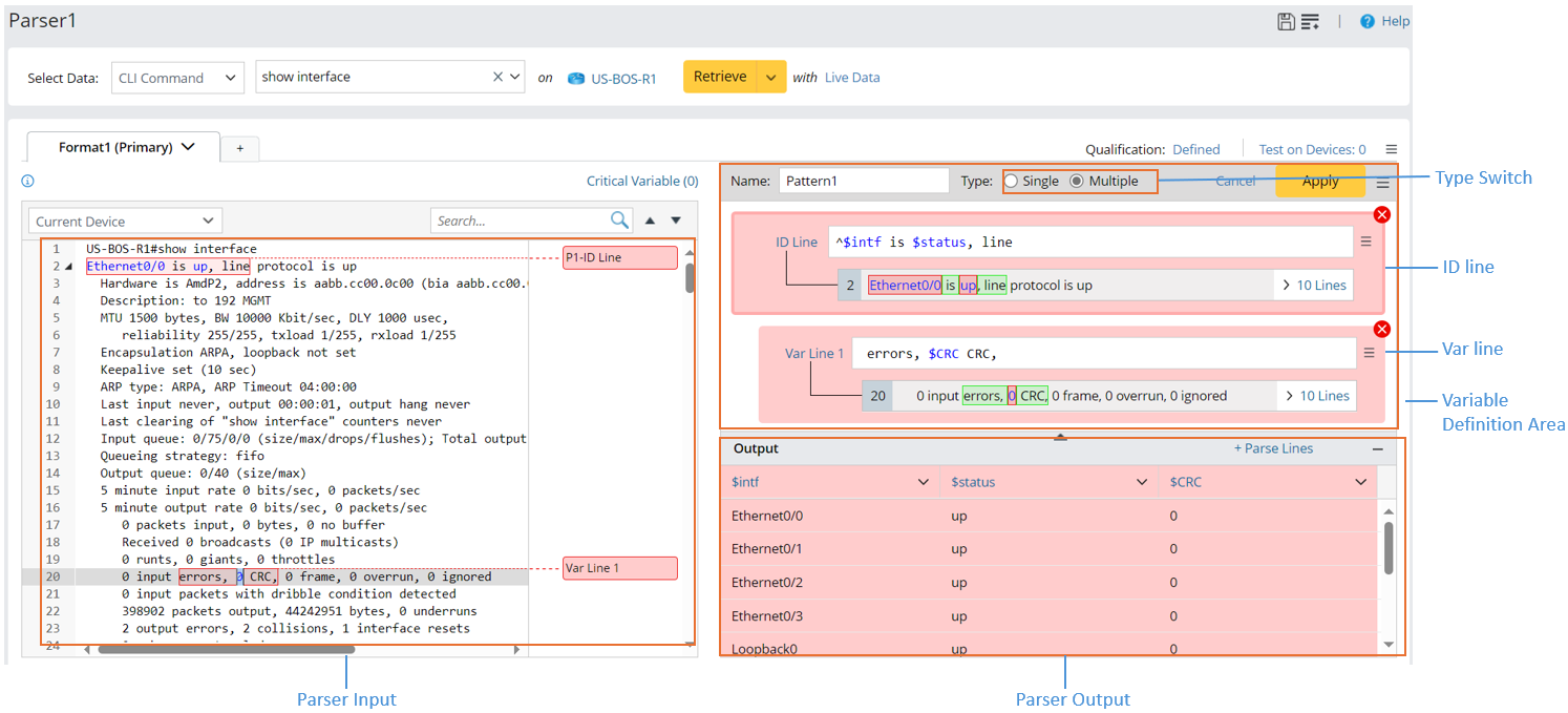
Auto Parser
When defining a new parser via the auto parser function, you do not have to create or select a parser pattern first. The system will guess a suitable parser mode (single mode or multiple mode) based on the words selected from the parser input. After most of the parser definition tasks have been done by the auto parser, you can continue to add other variables or make any modifications to the line pattern to get the desired results. The Auto Parser function is designed to help users quickly learn and use the parser function with ease. 
Enter Auto Parser Mode
The system provides three ways to enter the auto parser mode:
- Double-click a word in the parser input area.

- Select one or several words in one line in the parser input area, then click the Parse Variable button to launch the auto parser. Whether the parser is in single mode or multiple mode depends on the number of variable values matched.

- If only one value is matched, enter auto parser - single mode.

- If multiple values are matched, enter auto parser - multiple mode.

- If only one value is matched, enter auto parser - single mode.
- Select Auto Pattern from the + New Pattern dropdown menu to add an empty auto parser if some patterns are already created, and you want to create a new pattern via auto parser.
