Create Configlet Node and Build Configlet
Creating a Configlet Node from Scratch
One way to create a Configlet Node is by adding it directly to a Runbook. Follow the steps below to define and configure the node:
-
Open a Runbook and add the Configlet node.
-
Select Target Devices:
- Click the link next to Target Device. In the device selection dialog, devices on the current map are selected by default. You may deselect these and choose other devices as needed.
-
The selected devices are added to the Device column in the Configlet node table.

-
Add Golden Config Rules:
-
Click the + Golden Config link to open the Select Golden Config Rules dialog.
-
Choose the golden config rules you want to associate with the selected devices.

-
-
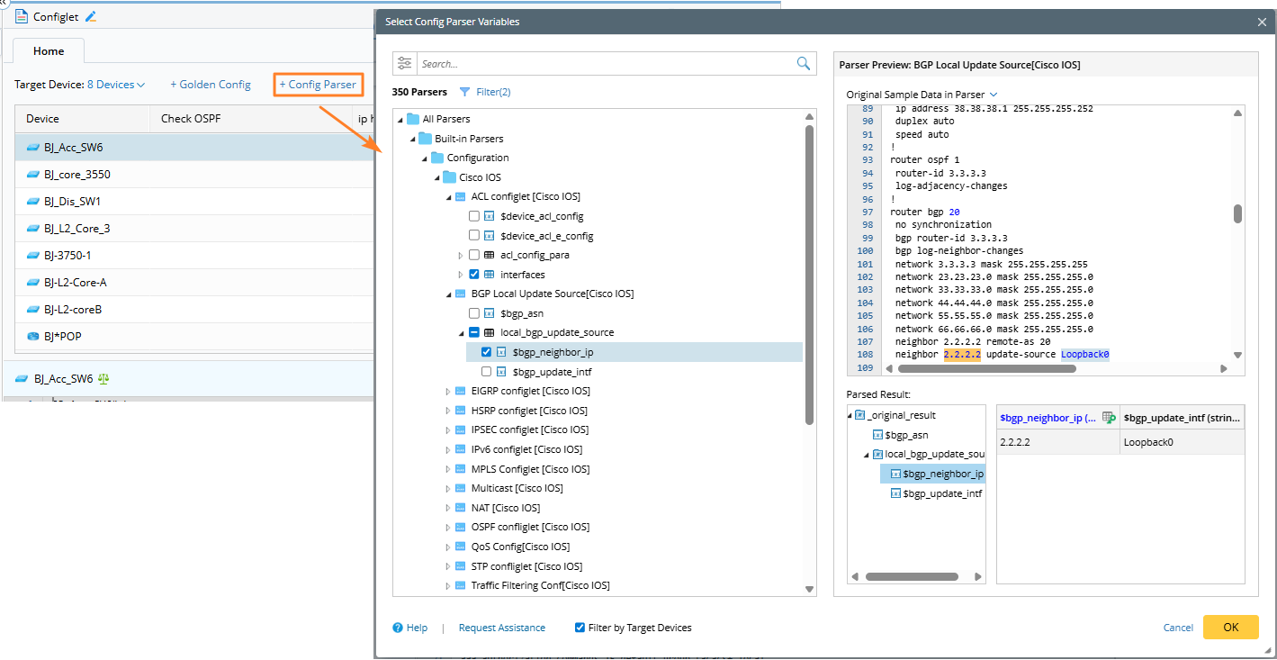
Add Config Parser Variables:
-
Click the + Config Parser link to open the Select Config Parser Variables dialog.
-
Select the relevant config parser variables.

-
-
With the above selections, a column is created for each selected golden config rule and config parser variable.
- The Device column is always fixed as the first column and cannot be removed.
- Golden config rule columns is named with the corresponding rule name.
- Config parser variable columns are named using the format ParserName.var.

- Build the Configlet: Click Build to get configlets for each target device using the config files from the current baseline. As the build progresses, color blocks will gradually appear in the table indicating the status of configlets.

- After building the configlet: Go to the topic Check the Configlet and View Golden Config Verification Results for detailed information.
|
Note: In Select Golden Config Rules and Select Config Parser Variables dialog, the Filter by Target Devices checkbox is selected by default. his limits the available rules and variables to only those applicable to the selected devices, streamlining your selection process. |
Logic of Building Configlet
During the building process:
- The system performs golden config verification using the current baseline configuration files.
- It also runs config parsers on config files to parse the configlets
The data source used for building configlet is configurable. The default data source is Live Data.
- If Live data or Current Baseline is used as the data source, the final configlet results will be stored in golden config last result and the current Runbook Node.
-
If ADT Dataset is the data source, the configlet results are only stored in Runbook Node.
