R12 Publication-2025July16
Advanced Parser
The system provides the following types of Parsers to parse data from different sources:
- CLI Command Parser — define how to parse and extract key metrics from the outputs of a CLI command.
- Configuration Parser — define how to parse and extract key metrics from configuration files.
- SNMP Parser — define how to parse and extract key metrics from the outputs of an SNMP command.
- API Parser — define how to parse and extract key metrics from an SDN network or third-party system via rest APIs.
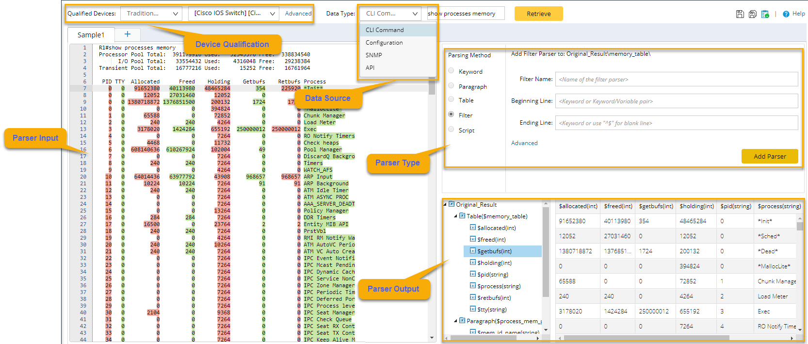
GUI and Definition Flow of Advanced Parser

- To create a Parser, click the start menu
and select Parser Library. - Right-click My Parsers and select New Advanced Parser.

- Create the Parser:
- Define the device qualification.
- Define the data source, and the retrieved sample data will be displayed in the Parser Input area.
- Selecting a Parsing Method to define the Parser type.
- The Parser output is displayed.
See the definition of the following Parsers for more details.