Path Settings
Before calculating a path, you can configure the following settings:
Protocol
The following protocols are supported for path calculation in the system.
| Protocpl | Description |
| IPv4 (default option) | Calculate a path for IPv4. |
| TCP | Calculate a path for TCP. Additional port information needs to be filled in. |
| UDP | Calculate a path for UDP. Additional port information needs to be filled in. |
| More | View more protocols that you can use to calculate a path. |
You must enter the port when the protocol is selected as TCP or UDP.![]()
Data Source
The following data sources can be selected for path calculation in the system.
Calculation Logic
You can define the ways to handle ACL or Policy and gateway during a path calculation in the Advanced Settings:
- Calculate L3 Active Path (not for historical path) — Use live data to calculate the Layer 3 path. With this option selected, the system calculates the exact path between Cisco IOS devices (including Cisco IOS Routers, Cisco IOS Switch, and Cisco IOS XR) by inquiring about the CEF table instead of load-balancing.
- Use CLI command with arguments (not for historical path) — use commands with configured parameters (such as show ip route 1.1.1.1) instead of retrieving the complete route table (show ip route), MPLS VPNv4 Label table, and MPLS LFIB table (except for Cisco IOS XR).
- Continue calculation even if denied by interface-level policy (such as ACL) — If this option is enabled, the system will continue discovering the path even if the ACL or other interface policy denies the traffic.
- Continue calculation even if denied by device-level or subnet-level policy (such as policy) — If this option is enabled, the system will continue discovering the path even if the device ACL or other device/subnet policy denies the traffic.
- Enable Path IP and Gateway Fix-up Rule (enabled by default) — Whether to enable the path gateway fix-up during a path calculation. See Path IP and Gateway Fix-up for details.

Note: The following settings will not be saved with the path definition:
- Use Configuration in Current Baseline
- Log Mode
- Data Source
Note: An improved CSV import feature allows for easy modification of these settings, and interactive path calculation options let you choose between using saved settings or newly specified ones.
Log Mode
There are two types of execution logs for a path calculation:
- Production (default option) — In this mode, the system prints common execution logs when calculating a path.
- Debug — In this mode, the system prints the built-in debug messages to help troubleshoot execution issues of a path.
Parameters
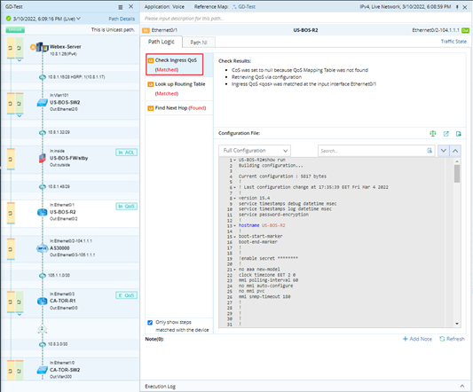
The system cannot recognize and retrieve the first-hop information of an end system from a live network. Such as QoS information So, when the source device is an end system with QoS configured, you can specify the values of QoS parameters for the source device before calculating a path.
With the parameters configured, the system checks the ingress and egress QoS information at each hop and calculates the path based on QoS policies. The following figure is a sample QoS path:
|
Tip: The parameters displayed in the path settings can be predefined on the Domain Management page (Operations > Domain Settings > Path Parameters Settings). See Built-in QoS Parameters for more details. |