R12 Publication-2025July16
NetBrain Smart CLI
NetBrain Smart CLI is an SSH and Telnet client for the Linux, and the Windows and macOS platform. You can use it integrated with NetBrain to execute CLI commands or integrate it with NetBrain to automatically log in to devices, execute CLI commands, compare execution results, and collaborate with others for troubleshooting.
User Flow
The following is a recommended flow for using Smart CLI along with NetBrain:
- Connect to Devices from NetBrain Map.
- Compare CLI Results with Historical Data to View Changes.
- Share Findings to Collaborate with Others.
- Automate Command Execution through Runbook.
Main UI Components

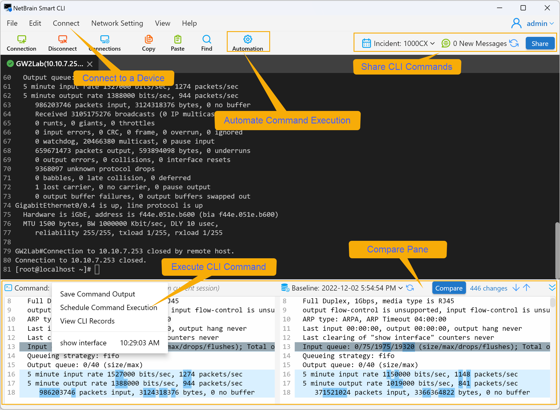
- Connect to a Device: You can connect to a device from Smart CLI or manage your connections here.
- Execute CLI Command: To keep the result data of executing CLI command up-to-date, you can schedule the command regularly.
- Compare Pane: Smart CLI allows you to compare data on the left and right of the Compare pane.
- Automate Command Execution: CLI commands can be executed regularly in a runbook node via Automate button.
- Document CLI Command: You can associate an Incident and publish findings here.