Compare the Live Path with the Historical Path
If an application path is documented when the network is healthy, you can discover the path through the live network and compare the live path with the historical one to find whether the path changes
Calculate Live/Cached Path
There is a quick entry for Live Path and Cached Path in the intelligence dialog in the B (Destination) of path calculation, where you can complete the Live/Cached Path calculation without modifying the option.

Browse Historical Path to Check Result
You can browse historical path results in the path result pane. If the currently calculated path matches a stored path, it will be saved automatically under that matched path; if a path has historical calculation results, the matched historical path will also be listed.
You can also check whether the path is a golden path here, and a quick entry is provided to set and remove a historical path as a golden path.
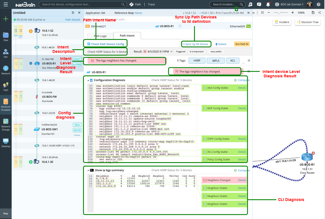
Run Path NI to Check the Diagnosis Result
In the Path Intent pane, you can directly execute path intent and view the results of intent diagnosis in the lower area.
In the Path Intent pane, you can run an NI or check NI results to locate and identify the issues.
Path Intent Pane See
See Define Path NI for Future Path Diagnose for more details.