Define Interactions
The execution of the associated Incident Type requires external values to be passed to the data field used in the incident type definition, and the function of the bot interaction is to allow the end user to select or fill in the required value of the data field through an interactive interface. The single selection, multiple-step selection, and input text definitions below are to define this interface's behavior.
- Define Single Selection Interaction
- Define Multiple-step Selection Interaction
- Define Text Input Interaction
Define Single Selection Interaction
The Single Selection Interaction provides a UI to let users search or make one selection from a drop-down list as below:

|
Note: Only items from the device, site, and path are supported for search.
|
Example: Use a Bot to check route diagnosis on a device. The end user needs to pass a device name to the Bot. Then Bot passes the device name to an associated Incident Type in NetBrain IE. IE will execute the automation diagnosis and return the findings to the Teams Bot.
-
Create a bot, assign this bot to a user role, enable this Bot.
- Add Group node for the bot automation navigation: Routing (blue node above)
-
Hover over the L3 Check Bot, and click
.
-
Select New Group from the drop-down menu, and input Routing as the group name.
-
Add Automation Item node for automation diagnosis: Check Route (yellow node above)
-
Hover over the Routing group, and click
.
- Select New Automation Item from the drop-down menu.
-
Select an Incident Type (Bot - L3 Check) that includes what data fields will be used for matching this incident type and its linked diagnosis. E.g. $device, $path, $short_description, etc.
- Incoming Incident Type:

Note: You need to enable an incoming incident type in the Incoming Incident Type tab to be loaded when configuring the Bot. 
- Virtual Incident Type:

- Incoming Incident Type:
- Click Add selection to add selection interaction.
-
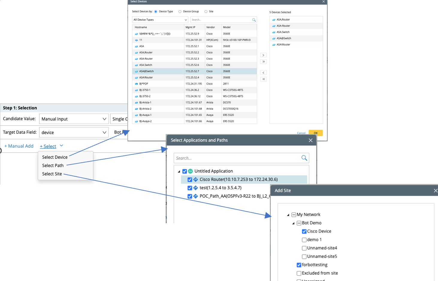
Decide which target data in the selected incident type (Bot – L3 Check) requires the user to pass the value to by selecting the Target Data Field, e.g., device.
-
Define how to fill in the candidate value (device name for $device) to the selection drop-down list. You can choose from the following:
-
Manual Input: Enter the candidate value directly in this step. The end user will see all values defined here and be able to select one.
-
Associate with System Data: Four system data types can be associated with the selected target data field.
- Device: The Bot will get a list of devices from NetBrain IE via API, then add these device names to the candidate value list.
Tip: You can enable Allow user input for searching checkbox to allow end users to search for device names in the Bot. 
- Site: The Bot will get a list of site names from NetBrain IE via API, then add these names with the full path to the candidate value list. The typical target data field would be “site”.
Tip: You can enable Allow user input for searching checkbox to allow end users to search for site names in the Bot. - Path: The Bot will get a list of application/path names from NetBrain IE via API, then add these path names with full paths to the candidate value list. The typical target data field would be “path”.
Tip: You can enable Allow user input for searching checkbox to allow end users to search for path names in the Bot.
- Dynamic Hash Tag: Different from the above three data types, the dynamic hash tag can be expanded, and easily customized. So any data can be added on-demand for passing hash tag value to the target data field.
- Device: The Bot will get a list of devices from NetBrain IE via API, then add these device names to the candidate value list.
Tip: Instead of entering the value one by one, a shortcut to add all devices, paths, or sites is available to add value to the candidate value list directly.
-
Manual Input: Enter the candidate value directly in this step. The end user will see all values defined here and be able to select one.
-
Hover over the Routing group, and click
-
Single Choice or Multiple Choice: Allow users to select one value or multiple values from the drop-down list.
-
Maximum Value Count: Due to the size limitation of one message from Microsoft Teams, and the UX consideration, this setting is added to limit the max candidate value in the drop-down list. 0-500 values are allowed, and the default count is 100.
-
Alternative Phrase: Define a shortcut command to launch this automation item from any navigation step as needed. It must be unique in one Bot.
-
Bot Prompt: Enter any words to help end users understand what data they will select and pass it to NetBrain IE.
- Click Save to save this Bot.
Define Multiple-step Selection Interaction
Unlike the single selection, the multiple-step selection allows the user to define a series of selection interactions to pass a set of values to NetBrain IE. For instance, select a device: “R1” for $device, then select an interface of R1: “e0/0” for $interface, then select an interface IP address of e0/0: “1.1.1.1” for $interface_ip. After these selections, “R1”, “e0/0”, and “1.1.1.1” will be passed to NetBrain IE for automation matching.
The value of each following step depends on the selection of the prior step.
Example: Define a Multiple-step selection Bot and use Associate with System Data to fill in the candidate value.
-
Click +Add Multiple-step Selection and select Associate with System Data.
-
Use the option Associate with System Data to fill in the candidate value. The following options are available to use:
Step 1.1 Step 1.2 Step 1.3 Device Interface Device Interface Interface IP Path Source IP Path Destination IP -
Use Manual Input as the option, you need to
- Define the value for sub-step 1.
- Define the value in sub-step 2 for the selected value from sub-step 1 as followings:
-
Use the option Associate with System Data to fill in the candidate value. The following options are available to use:
- Select the device as the Target Data Field and click Associate with, select Device for Step 1.1, and enter Please select a device. as the Bot Prompt.
- Click +Add Step and select interface as the Target Data Field and click Associate with, select Interface for step 1.2, and enter Please select an interface. as the Bot Prompt.
-
Click +Add Step and select interface_ip as the Target Data Field and click Associate with, select Interface IP for step 1.3, and enter Please select an IP address. as the Bot Prompt.
The interaction in Teams:
Step1.1 Bot will get a list of devices from NetBrain IE via API, and the user selects ASA from the dropdown list.
Step1.2 Bot will get the interface list of ASA from IE via API, and the user selects Ethernet0/3 from the dropdown list.
Step1.3 Bot will get the IP address of Ethernet0/3 from IE via API, and the user selects one IP address from the drop-down list, and click OK to pass the data pair to NetBrain IE.
Define Text Input Interaction
Text Input Interaction prompts end users to enter words describing the network problem.
The interaction in Teams: