R12.3-2026Apr21
Execute Change
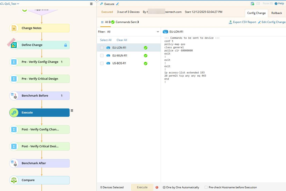
You can click Execute to implement the change in the Execute node.

|
Tip: You can cancel a change in the Rollback tab.
|
See also:
You can click Execute to implement the change in the Execute node.

|
Tip: You can cancel a change in the Rollback tab.
|
See also: